Apollo动态配置其实本质就是利用Spring Bean 的生命周期的扩展点,这个扩展点超级多,不可能全部列出来,只说核心的扩展点。这也就是为什么 Spring 的扩展性很好的原因,开了很多的口子,尽可能让某个功能高内聚松耦合,用户需要哪个功能就用哪个,而不是直接来一个大而全的东西。
我们先通过学习核心的,然后后续对照Apollo用到了哪些再对照,就会发现很多地方就能理解的很好了
什么是 Spring Bean 的生命周期
对于普通的 Java 对象,当 new 的时候创建对象,然后该对象就能够使用了。一旦该对象不再被使用,则由 Java 自动进行垃圾回收。
而 Spring 中的对象是 bean,bean 和普通的 Java 对象没啥大的区别,只不过 Spring 不再自己去 new 对象了,而是由 IoC 容器去帮助我们实例化对象并且管理它,我们需要哪个对象,去问 IoC 容器要即可。IoC 其实就是解决对象之间的耦合问题,Spring Bean 的生命周期完全由容器控制。
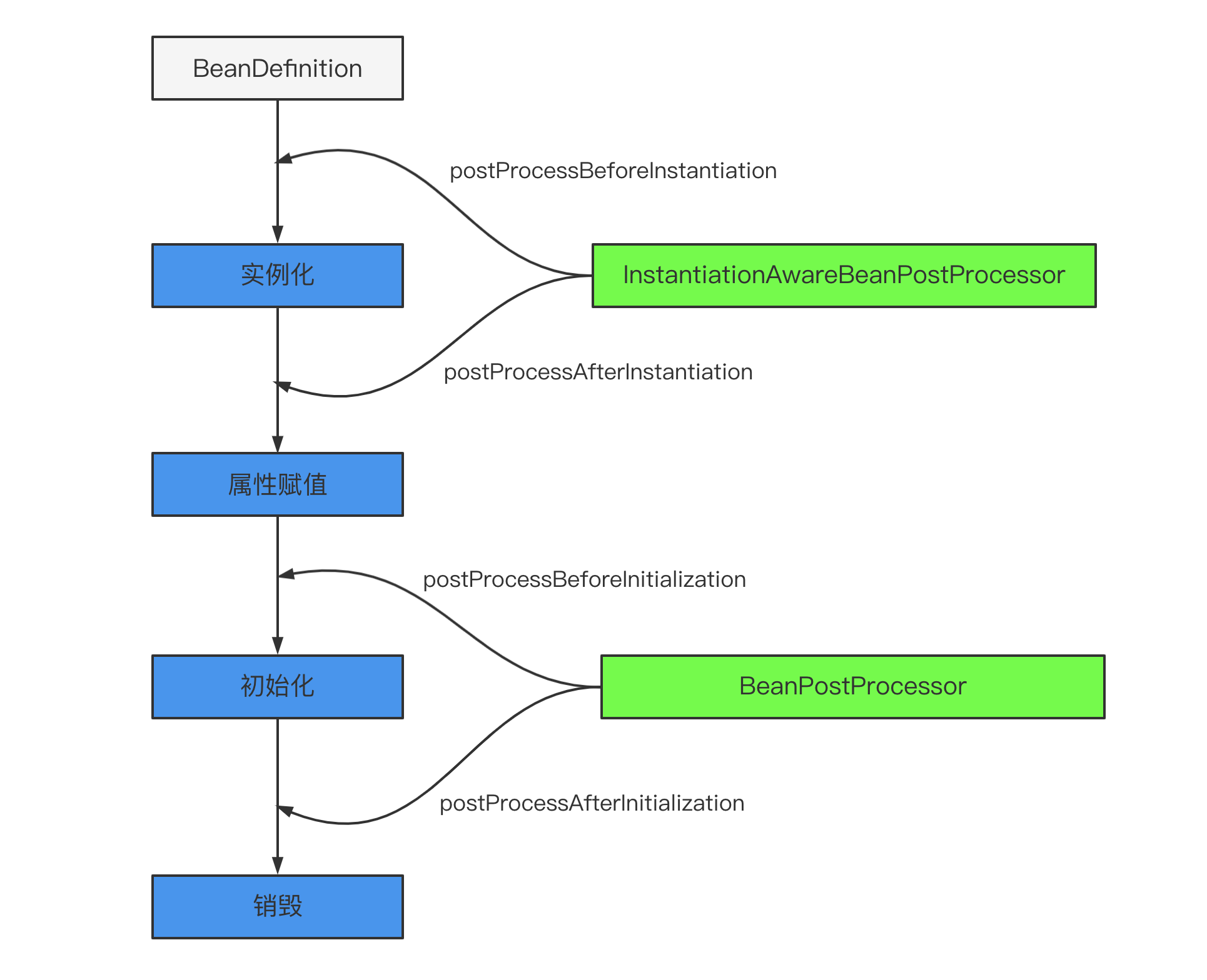
Spring Bean 的生命周期
这里要提一下,这里我们说的 Spring Bean 的生命周期主要指的是 singleton bean,对于 prototype 的 bean ,Spring 在创建好交给使用者之后则不会再管理后续的生命周期。
我们也来复习下 Spring 中的 bean 的作用域有哪些?
singleton: 唯一 bean 实例,Spring 中的 bean 默认都是单例的。prototype: 每次请求都会创建一个新的 bean 实例。request: 每一次 HTTP 请求都会产生一个新的 bean,该 bean 仅在当前 HTTP request 内有效。session: 每一次 HTTP 请求都会产生一个新的 bean,该 bean 仅在当前 HTTP session 内有效。global-session: 全局 session 作用域,仅仅在基于 Portlet 的 web 应用中才有意义,Spring5 已经没有了。Portlet 是能够生成语义代码(例如:HTML)片段的小型 Java Web 插件。它们基于 portlet 容器,可以像 servlet 一样处理 HTTP 请求。但是,与 servlet 不同,每个 portlet 都有不同的会话。
我们知道对于普通的 Java 对象来说,它们的生命周期就是:
- 实例化
- 该对象不再被使用时通过垃圾回收机制进行回收
而对于 Spring Bean 的生命周期来说:
- 实例化 Instantiation
- 属性赋值 Populate
- 初始化 Initialization
- 销毁 Destruction
实例化 -> 属性赋值 -> 初始化 -> 销毁
只有四个步骤,这样拆解的话是不是感觉也不难?不像其他人写的那样直接一上来就各种 BeanPostProcessor、BeanFactoryPostProcessor 全部怼进流程里去,别说读者看着头大,自己写的可能短时间内还记得流程,隔个一段时间,你可能都不知道自己写了个啥。
通过 Bean 创建流程入口AbstractApplicationContext#refresh() 方法的 finishBeanFactoryInitialization(beanFactory) 处带大家跟一下源码,想了想还是不带入过多的代码进来,直接给到最终的主要逻辑。
protected Object doCreateBean(String beanName, RootBeanDefinition mbd, @Nullable Object[] args) throws BeanCreationException {
BeanWrapper instanceWrapper = null;
if (mbd.isSingleton()) {
instanceWrapper = (BeanWrapper)this.factoryBeanInstanceCache.remove(beanName);
}
if (instanceWrapper == null) {
// 实例化阶段
instanceWrapper = this.createBeanInstance(beanName, mbd, args);
}
...
Object exposedObject = bean;
try {
// 属性赋值阶段
this.populateBean(beanName, mbd, instanceWrapper);
// 初始化阶段
exposedObject = this.initializeBean(beanName, exposedObject, mbd);
} catch (Throwable var18) {
...
}
...
}
至于销毁,是在容器关闭时调用的,详见 ConfigurableApplicationContext#close()
是不是很清爽了?至于 BeanPostProcessor、BeanFactoryPostProcessor 以及其他的类,只不过是对主流程四个步骤的一系列扩展点而已。
Spring Bean 的生命周期的扩展点
Spring Bean 的生命周期的扩展点超级多,老周这里不可能全部列出来,只说核心的扩展点。这也就是为什么 Spring 的扩展性很好的原因,开了很多的口子,尽可能让某个功能高内聚松耦合,用户需要哪个功能就用哪个,而不是直接来一个大而全的东西。
Bean 自身的方法
比如构造函数、getter/setter 以及 init-method 和 destory-method 所指定的方法等,也就对应着上文说的实例化 -> 属性赋值 -> 初始化 -> 销毁四个阶段。
容器级的方法(BeanPostProcessor 一系列接口)
主要是后处理器方法,比如下图的 InstantiationAwareBeanPostProcessor、BeanPostProcessor 接口方法。这些接口的实现类是独立于 Bean 的,并且会注册到 Spring 容器中。在 Spring 容器创建任何 Bean 的时候,这些后处理器都会发生作用。
InstantiationAwareBeanPostProcessor 源码分析
我们翻一下源码发现 InstantiationAwareBeanPostProcessor 是继承了 BeanPostProcessor
InstantiationAwareBeanPostProcessor#postProcessBeforeInstantiation调用点
Object postProcessBeforeInstantiation(Class<?> beanClass, String beanName)
返回值:如果返回的不为null,那么后续的Bean的创建流程【实例化、初始化afterProperties】都不会执行,而是直接使用返回的快捷Bean,此时的正常执行顺序如下:
InstantiationAwareBeanPostProcessor接口中的postProcessBeforeInstantiation,在实例化之前调用。
BeanPostProcessor接口中的postProcessAfterInitialization,在实例化之后调用。
总之,postProcessBeforeInstantiation 在 doCreateBean 之前调用,也就是在 bean 实例化之前调用的,英文源码注释解释道该方法的返回值会替换原本的 Bean 作为代理,这也是 AOP 等功能实现的关键点。
InstantiationAwareBeanPostProcessor#postProcessAfterInstantiation调用点
boolean postProcessAfterInstantiation(Object bean, String beanName) throws BeansException
正常情况下在实例化之后在执行populateBean之前调用
返回值:如果有指定的bean的时候返回false,那么后续的属性填充和属性依赖注入【populateBean】将不会执行,同时后续的postProcessPropertyValues将不会执行,但是初始化和BeanPostProcessor的仍然会执行。
public PropertyValues postProcessPropertyValues(PropertyValues pvs, PropertyDescriptor[] pds, Object bean, String beanName)
实例化之后调用,在方法applyPropertyValues【属性填充】之前
返回值:如果返回null,那么将不会进行后续的属性填充,比如依赖注入等,如果返回的pvs额外的添加了属性,那么后续会填充到该类对应的属性中。
pvs:PropertyValues对象,用于封装指定类的对象,简单来说就是PropertyValue的集合,里面相当于以key-value形式存放类的属性和值。
pds:PropertyDescriptor对象数组,PropertyDescriptor相当于存储类的属性,不过可以调用set,get方法设置和获取对应属性的值。
BeanPostProcessor 源码分析
org.springframework.beans.factory.support.AbstractAutowireCapableBeanFactory#doCreateBean
进入初始化接口:
我们先来看
org.springframework.beans.factory.support.AbstractAutowireCapableBeanFactory#applyBeanPostProcessorsBeforeInitialization
- 首先获取到所有的后置处理器 getBeanPostProcessors()
- 在 for 循环中依次调用后置处理器的方法
processor.postProcessBeforeInitialization(result, beanName); - 进入 postProcessBeforeInitialization 方法
org.springframework.context.support.ApplicationContextAwareProcessor#postProcessBeforeInitialization
进入 invokeAwareInterfaces(bean); 方法,当前 bean 实现了 ApplicationContextAware 接口。
ApplicationContextAwareProcessor#postProcessBeforeInitialization首先判断此 bean 是不是各种的Aware,如果是它列举的那几个 Aware 就获取 Bean 工厂的权限,可以向容器中导入相关的上下文环境,目的是为了 Bean 实例能够获取到相关的上下文,如果不是它列举的几个 Aware,那就调用invokeAwareInterfaces(bean),向容器中添加相关接口的上下文环境。
3.3 工厂后处理器方法(BeanFactoryProcessor 一系列接口)
包括 AspectJWeavingEnabler、CustomAutowireConfigurer、ConfigurationClassPostProcessor 等。这些都是 Spring 框架中已经实现好的 BeanFactoryPostProcessor,用来实现某些特定的功能。
我们知道 Spring IoC 容器初始化的关键环节就在 org.springframework.context.support.AbstractApplicationContext#refresh 方法中 ,容器创建的主体流程都在这个方法里面,这个方法是真的重要!!!
对于工厂后处理器方法老周这里直接带你看 invokeBeanFactoryPostProcessors(beanFactory); 方法,这个方法处理的是 BeanFactoryPostProcessor 接口的 Bean。调用方法如下:
跟到最重要的方法里去,代码虽长,但逻辑中规中矩。
BeanFactoryPostProcessor:一切处理 BeanFactory 的父接口BeanDefinitionRegistryPostProcessor:实现了 BeanFactoryPostProcessor 接口的接口
流程说明:
- 调用 BeanDefinitionRegistryPostProcessor#postProcessBeanDefinitionRegistry(registry) 方法。参数 beanFactoryPostProcessors 传入的优先处理掉。然后获取容器注册的,对于这些 Bean 按照 PriorityOrdered 接口、Ordered、没有排序接口的实例分别进行处理。
- 调用 BeanFactoryPostProcessor#postProcessBeanFactory(beanFactory) 方法。备注:BeanDefinitionRegistryPostProcessor 属于 BeanFactoryPostProcessor 子接口。先处理属于 BeanDefinitionRegistryPostProcessor 接口实例的 postProcessBeanFactory(beanFactory) 方法,然后获取容器注册的。对于这些 Bean 按照 PriorityOrdered 接口、Ordered、没有排序接口的实例分别进行处理。















